Decision support system for selecting the type of shell-and-tube heat exchanger
- Authors: Mokrozub V.G.1, Alsaidi A.M.1
-
Affiliations:
- Tambov State Technical University
- Issue: Vol 14, No 4 (2024)
- Pages: 595-606
- Section: METHODS AND TECHNOLOGIES OF DECISION MAKING
- URL: https://bakhtiniada.ru/2223-9537/article/view/353007
- DOI: https://doi.org/10.18287/2223-9537-2024-14-4-595-606
- ID: 353007
Cite item
Full Text
Abstract
The article discusses the development of an ontology for the subject area using a shell-and-tube heat exchanger as an example. This ontology enables the selection of the type of heat exchanger (fixed tube sheets, compensator, U-shaped tubes) based on the coolant (ammonia, methanol), heat exchange process conditions (pressure, temperature), and the geometric parameters of the heat exchanger (device diameter). The ontology is designed for use in the hardware design phase of chemical-engineering systems. A functional model is presented that outlines the key stages and information flows in the hardware design of chemical-engineering systems. Each design stage utilises an information model, converting the input information flow into an output one. The article describes an information model for selecting the type of heat exchanger, represented by production rules, which includes operators for determining the material of the heat exchanger elements based on the coolant, material-specific design, and the type of heat exchanger. A prototype of the described information model is implemented in the Protégé ontology editor. The ontology and an example query for determining the type of heat exchanger for a given coolant and heat exchange process parameters are provided. The data for creating the ontology are sourced from regulatory design documents. The article concludes that an ontological approach is feasible for creating "smart" design documents, including standards and technical specifications comprehensible to both humans and computers.
Full Text
Введение
Химическое производство представляет собой набор соединённых в определённой последовательности технологических аппаратов (далее аппаратов), в которых выполняются технологические операции или стадии (химические превращения, нагрев, сушка и др.), необходимые для производства определённого продукта. Этот набор аппаратов называется химико-технологической системой (ХТС). Процесс проектирования химических производств включает ряд этапов, среди которых [1]:
- аппаратурное оформление ХТС;
- размещение аппаратов и трассировка трубопроводов в производственном помещении;
- расписание работы ХТС и графики ремонтов аппаратов;
- технико-экономические расчёты.
Аппаратурное оформление ХТС заключается в выборе или проектировании таких аппаратов, которые позволяют получить заданное количество продукта за заданное время с минимальными затратами. При этом необходимо определить тип аппарата, который позволит выполнить технологические операции или стадии, и его основные размеры.
Вопросы разработки систем поддержки принятия решений (СППР) при проектировании химических производств рассматриваются в различных публикациях (см., например, [1-4]), но задачам определения типа аппаратов на этапе аппаратурного оформления ХТС уделяется недостаточное внимание. Связано это, прежде всего:
- с большим количеством разнообразных процессов (химические, механические, тепловые, гидродинамические), присутствующих в ХТС, и типов аппаратов, в которых эти процессы реализуются [5];
- с отсутствием формального описания процесса выбора типа аппарата, хотя нормативные документы (стандарты, технические условия и др.) содержат рекомендации по применению аппаратов, и есть условия для создания «умных стандартов», которые можно использовать в СППР.
Созданию «умных стандартов» (SMART-стандартов) посвящен ряд публикаций: предпосылки появления понятия «SMART-стандарт» [6], особенности и перспективы развития национальной системы SMART-стандартизации [7], архитектура и форматы данных в SMART-стандартах [8], мировые тенденции развития SMART-стандартизации [9]. В России создан проектный технический комитет 711 (ПТК711) «Умные (SMART) стандарты» [10] и разрабатываются национальные стандарты, один из которых опубликован [11], другие находятся в доработке после публичного обсуждения [7].
Основой для создания SMART-стандартов может стать онтология предметной области (ПрО), т.к. в стандартах описываются объекты, процессы и другие сущности ПрО (наименования понятий ПрО согласно [12]), свойства сущностей и связи между сущностями и их свойствами (отношения между наименованиями понятий [12]). По сути стандарты являются неформализованной онтологией. В [13] рассматривается подход к разработке онтологии на основе стандартов; модель представления онтологии ПрО на основе графовых баз данных описана в [14]; модель комплексной поддержки разработки СППР представлена в [15]; создание онтологий в области машиностроения описано в работах [16, 17]; обзор существующих способов формирования онтологии ПрО при моделировании представлен в [18]; обзор подходов к автоматизации работ с онтологическими ресурсами описан в статье [19].
Целью настоящей статьи является описание создания СППР для определения типа кожухотрубчатого теплообменника (КТ) на этапе проектирования ХТС. В основе СППР лежит онтология ПрО, которая составлена на основе технических условий [20].
СППР при проектировании ХТС создаётся на основе функциональной модели (ФМ), в которой определяются решаемые задачи, информационные потоки и информационные модели (ИМ), преобразующие входные информационные потоки в выходные.
1 ФМ аппаратурного оформления ХТС
Аппаратурное оформление ХТС заключается в:
- определении типов аппаратов на каждой стадии технологического процесса;
- расчёте определяющих размеров и числа аппаратов на каждой стадии (например, для ёмкостного аппарата определяющим размером является объём, для теплообменника поверхность теплообмена);
- конструировании аппаратов на определённых стадиях и разработке технологии изготовления аппаратов.
Функциональная диаграмма верхнего уровня задачи разработки аппаратурного оформления ХТС представлена на рисунке 1. В техническом задании (tz) представлены исходные данные на разработку аппаратурного оформления ХТС:
- перечень стадий технологического процесса;
- свойства веществ на каждой стадии;
- параметры процессов каждой стадии (температура, время, расходные нормы используемых веществ и др.).
Рисунок 1 – Диаграмма верхнего уровня проектирования химико-технологической системы
Техническая документация аппаратурного оформления ХТС (pr) включает:
- спецификацию аппаратов;
- конструкторскую документацию на аппараты;
- технологическую документацию на изготовление сконструированных аппаратов.
Управляющими воздействиями (С) являются нормативные документы, регламентирующие условия применения аппаратов, методы технологического расчёта, нормативные документы на конструирование и разработку технологии изготовления аппаратов.
Диаграмма А0 процесса проектирования ХТС представлена на рисунке 2. Основными функциональными блоками диаграммы являются:
- выбор типов аппаратов для каждой стадии;
- расчёт определяющих размеров аппаратов;
- разработка конструкторской и технологической документации отдельных аппаратов.
Рисунок 2– Диаграмма А0 процесса проектирования химико-технологической системы
Информационные потоки диаграммы А0:
I1 – типы аппаратов на каждой стадии ХТС;
I2 – определяющие размеры и число аппаратов на каждой стадии;
I3 – конструкторско-технологическая документация изготовления аппаратов;
С1 – нормативные документы, регламентирующие условия применения аппаратов;
С2 – нормативные документы технологического расчёта аппаратов;
С3 – конструкторские и технологические нормативные документы;
– обратные связи; ; .
В блоке А1 на основании характеристик обрабатываемых веществ и параметров технологического процесса осуществляется выбор типов аппаратов для каждой стадии.
Например, для стадии выпарки, если выпариваемый раствор сильно агрессивный и высококипящий, то выбирается барботажный выпарной аппарат, а для сильнопенящегося термочувствительного раствора наиболее подходящим является пленочный выпарной аппарат. При выборе КТ, если разность температур теплоносителей не превышает 300С̊, выбирается КТ с неподвижными трубными решётками.
В блоке А2 для выбранных в блоке А1 типов аппаратов на основании производительности ХТС, времени выполнения операций стадии и нормативных расходов веществ определяется основной размер аппарата и число аппаратов на каждой стадии.
В блоке А3 на основании определяющего размера аппарата разрабатывается конструкторская и технологическая документация аппарата, включающая:
- технологический расчёт аппарата;
- прочностной расчёт элементов аппарата;
- разработку чертежей общего вида, сборочных единиц и деталей;
- разработку спецификации аппарата;
- маршрутные и операционные карты изготовления отдельных деталей;
- нормы расходов материалов;
- карты сборок и др.
ФМ (FM), описывающую преобразование входного информационного потока tz в выходной pr с использованием ИМ (IM) можно записать в виде . Под IM здесь понимается «формальная модель ограниченного набора фактов, понятий или инструкций, предназначенная для удовлетворения конкретному требованию» [21]. В данном случае:
- «конкретное требование» – получение проектной документации;
- понятия – аппарат, температура, давление;
- факты – температура равна 1000С, давление равно 0,3 МПа;
- инструкция – если разность температур теплоносителей в КТ больше 400С, то необходимо использовать температурный компенсатор.
FM и IM представляют собой следующие кортежи:
FM=<FM1, FM2, FM3>, IM=<IM1, IM2, IM3>,
где FM1 – ФМ выбора типов аппаратов для каждой стадии;
FM2 – ФМ расчёта определяющих размеров аппаратов;
FM3 – ФМ разработки конструкции и технологии изготовления отдельных аппаратов;
IM1 – ИМ выбора типов аппаратов для каждой стадии;
IM2 – ИМ расчёта определяющих размеров аппаратов;
IM3 – ИМ разработки конструкции и технологии изготовления отдельных аппаратов;
; ; .
2 Формальное описание ИМ выбора типа аппаратов
ИМ, предназначенная для определения типа аппарата химических производств в зависимости от свойств обрабатываемых веществ, определяется как кортеж ОP=<P,Т,G>, где Р – таксономия типов аппаратов (КТ, труба в трубе); Т – таксономия свойств обрабатываемых веществ (температура, давление, обрабатываемые вещества); G – правила, связывающие вершины дерева аппаратов с вершинами дерева свойств обрабатываемых веществ.
Таксономия аппаратов , – множество типов и подтипов аппаратов; – связи типа класс–подкласс (например, «КТ – теплообменник с неподвижными трубными решётками»).
Пример таксономии аппаратов в виде графа (дерева) представлен на рисунке 3.
Рисунок 3 – Пример таксономии аппаратов
Таксономия свойств обрабатываемых веществ , – множество свойств обрабатываемых веществ; – связи типа класс–подкласс (например, «Температура – Температура максимальная»). Пример таксономии свойств обрабатываемых веществ в виде графа представлен на рисунке 4.
Рисунок 4 – Пример таксономии свойств обрабатываемых веществ
Ультраграф G=(GPT,GR) связей вершин дерева аппаратов (стоки) с вершинами TV = {tvj, j=0..J} дерева свойств обрабатываемых веществ (истоки), – множество вершин ультраграфа, GR = {grk, k=1..K}– множество рёбер ультраграфа, – k-ое ребро ультраграфа, – множество вершин, инцидентных k-му ребру ультраграфа, Yk Ì GRT, Yk = {pvl, TV1}, pvl,ÎPV – вершина дерева аппаратов (сток), – множество вершин из дерева свойств обрабатываемых веществ (истоки), .
Ребро ультраграфа представляет собой правило (продукцию) вида «Если …, то …», которая формально запишется как . Графическая интерпретация правила (ребра ультраграфа) «Если температура от - 400 до 3500, то тип теплообменника ТН или ТК» представлена на рисунке 5. При этом вершины «Температура максимальная» и «Температура минимальная» являются истоком, а вершины «ТН» и «ТК» - стоком, что показано стрелками на ребре gr1.
Рисунок 5 – Графическая интерпретация правила вида «Если … то …»
3 ИМ выбора типа КТ (IM1)
ИМ IM1 составлена на основе данных [20], где:
– множество возможных теплоносителей, Sr = {Аммиак, Спирт метиловый, Толуол, Уксусная кислота, Ацетон, ….};
– множество возможных типов теплообменников, Tp = {ТН, ТК, ТП, ТУ, ХН, ХК, ХП, ХУ}, ТН – теплообменник с неподвижно закреплёнными трубными решётками, ТК – теплообменник с температурными компенсаторами на кожухе, ТП – теплообменник с «плавающей» головкой, ТУ – теплообменник с U-образными трубами, ХН – холодильник с неподвижно закреплёнными трубными решётками, ХК - холодильник с температурными компенсаторами на кожухе, ХП – холодильник с «плавающей» головкой, ХУ – холодильник с U-образными трубами;
- множество возможных материалов элементов теплообменника, Mt ={Ст3, 9Г2С, Сталь 20, 12Х18Н10Т, Х17Н13М2Т, Х18Н10Т, Х18Н12М2Т, Х18Н12М3Т, …};
– множество элементов теплообменника, Е= {кожух, крышки, трубы, трубные решётки, перегородки, … };
– множество возможных исполнений по материалу, М={М1, М3, М8, М9, …. ,М24}, например,
М1: кожух – Ст3сп; крышки – Ст3сп, 16ГС; трубы – сталь 10, сталь 20; трубная решётка – 16ГС; перегородки – Ст3сп; …
М10: кожух – 12Х18Н10Т, 10Х17Н13М; крышки – 12Х18Н10Т, 10Х17Н13М; трубы – 12Х18Н10Т, 10Х17Н13М; трубная решётка – 12Х18Н10Т, 10Х17Н13М; перегородки – 12Х18Н10Т, 10Х17Н13М;
– давление в трубах, Pt= {0.6, 1.0, 1.6, 2.5, 4.0};
– давление в кожухе, Pk= {0.6, 1.0, 1.6, 2.5, 4.0};
Dt – допускаемая разность температур кожуха и труб;
Tt – температура трубы;
Tk – температура кожуха;
– диаметр кожуха внутренний, Dv ={400, 600, 800, 1000, 1200, 1400}.;
– диаметр кожуха наружный (задаётся при малых диаметрах), Dn = {159, 273, 325, 426, 630}.;
Tmax – максимальная температура теплоносителя;
Tmin – минимальная температура теплоносителя;
Me = {Mk, Mkr, Mt, Mtr, Mp} – материалы элементов теплообменника, соответственно: Mk – кожуха, Mkr – камеры распределительной, Mt – труб, Mtr – трубной решётки, Mp – перегородки.
С учётом введённых обозначений ИМ определения типа теплообменника описывается выражениями:
(1)
(2)
(3)
где Fm – оператор определения материала элементов теплообменника в зависимости от теплоносителя, Fmt – оператор определения исполнения по материалу, Ftp – оператор определения типа теплообменника.
Операторы Fm, Fmt, Ftp представлены в виде правил (продукций). Например:
Fm: ЕСЛИ sr = Спирт метиловый, ТО Mk=09Г2С И Mkr=09Г2С И Mt=09Г2С И Mt=09Г2С И Mp=09Г2С;
Fmt: ЕСЛИ Mk =Ст3сп И (Mkr=Ст3сп ИЛИ Mkr=16ГС) И (Mt=сталь 10 ИЛИ Mt=сталь 20) И Mtr=16ГС И Mp=Ст3сп, TO mt = M1;
Ftp: ЕСЛИ Тt<250 И (Dn =159 ИЛИ Dn =273 ИЛИ Dn =325) И (P=1,6 ИЛИ Р=2,5 ИЛИ Р=4,0) И (m =М8 ИЛИ m =М10) И Dt<=20, ТО tp = ТН.
4 Реализация ИМ выбора типа КТ
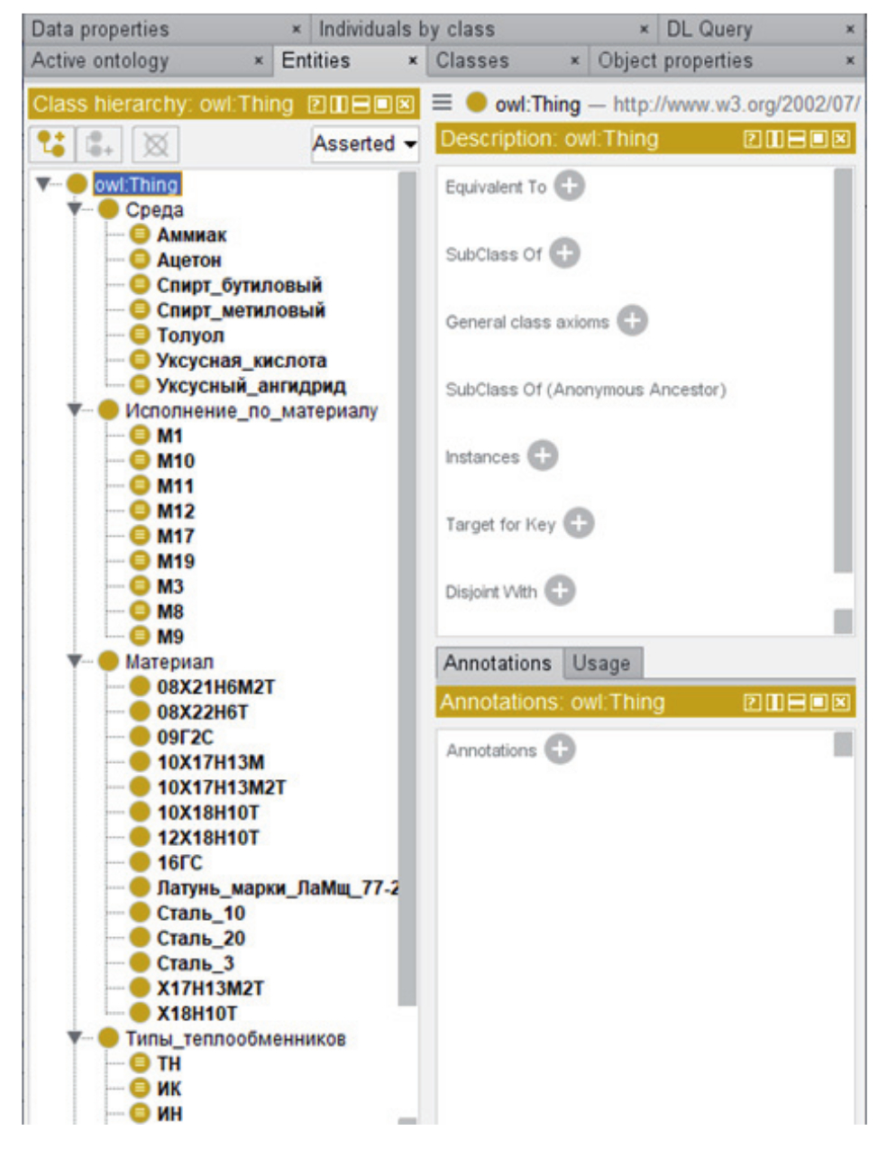
Прототип ИМ выбора типа КТ разработан в редакторе онтологий Protege, рисунки 6-11.
Основными классами сущностей (Classes) являются: Среда, Материал, Исполнение по материалу, Типы теплообменников (рисунок 6). Свойства объектов (Objekt property): Имеет исполнение по материалу, Материал камеры распределительной, Материал кожуха, Материал перегородок, Материал решётки трубной, Материал труб (рисунок 7). Данные (Data properties): Внутренний диаметр кожуха, Давление, Наружный диаметр кожуха, Разность температуры кожуха и труб, Температура кожуха, Температура труб (рисунок 8).
Рисунок 6 – Классы сущностей
Рисунок 7 – Свойства объектов
Рисунок 8 – Данные
Пример определения материала элементов теплообменника в зависимости от теплоносителя, оператор Fm, выражение (1) (см. рисунок 9).
Рисунок 9 – Пример определения материала элементов теплообменника в зависимости от теплоносителя, оператор Fm, выражение (1)
Пример правила определения исполнения теплообменника по материалу в зависимости от материала элементов, оператор Fmt, выражение (2) (см. рисунок 10).
Рисунок 10 – Пример определения исполнения теплообменника по материалу в зависимости от материала элементов, оператор Fmt, выражение (2)
Пример правила определения типа теплообменника в зависимости от исполнения по материалу и условий эксплуатации, оператор Ft, выражение (3) (см. рисунок 11).
Рисунок 11 – Пример правила определения типа теплообменника в зависимости от исполнения по материалу и условий эксплуатации, оператор Ft, выражение (3)
Пример запроса на определение типа теплообменника приведён на рисунке 12.
Рисунок 12 – Пример запроса на определение типа теплообменника
Заключение
СППР при проектировании ХТС включает разработку:
- функциональной диаграммы проектирования ХТС;
- ФМ процесса проектирования ХТС (теоретико-множественное описание функциональной диаграммы) и определение ИМ, реализующих процессы проектирования ХТС;
- ИМ процессов проектирования ХТС;
- компьютерной реализации ИМ.
Представленная онтология выбора типа КТ создана по техническим условиям [20]. Описанный подход может быть использован не только при разработке СППР при проектировании технических объектов, но и при создании SMART-стандартов, SMART-технических условий и других нормативных документов.
About the authors
Vladimir G. Mokrozub
Tambov State Technical University
Author for correspondence.
Email: mokrozubv@yandex.ru
ORCID iD: 0000-0001-6483-8732
Scopus Author ID: 56976333700
ResearcherId: GRX-9215-2022
Doctor of Technical Sciences, Professor, Head of the Department of Computer Integrated Systems in Mechanical Engineering, Corresponding member of the Russian Academy of Natural Sciences
Russian Federation, TambovAbbas Atwan M. Alsaidi
Tambov State Technical University
Email: abbas.atwan@gmail.com
ORCID iD: 0009-0001-4084-2152
Scopus Author ID: 57463110000
Master's degree, Postgraduate student at the Department of Computer-Integrated Systems in Mechanical Engineering
Russian Federation, TambovReferences
- Egorov AF, Savitskaya TV, Mikhailova PG. The current state in the field of analysis, synthesis and optimal func-tioning of multiassortment digital chemical industries: an analytical review [In Russian]. Theoretical foundations of chemical technology. 2021; 55(2): 154-187. doi: 10.31857/S004035712101006.
- Nurgaliev RK, Shinkevich AI. Application of modeling tools in the framework of the functioning of "smart" pet-rochemical production [In Russian]. Computational Nanotechnology. 2021; 8(1): 46-58. doi: 10.33693/2313-223X-2021-8-1-46-58.
- Bogomolov BB, Boldyrev VS, Zubarev AM, Meshalkin VP, Menshikov VV. Intelligent logic and information algo-rithm for choosing energy-efficient chemical technology [In Russian]. Theoretical foundations of chemical tech-nology. 2019; 53(5): 483-492. doi: 10.1134/S0040357119050026.
- Meshalkin V.P., Panina E.A. Methodology for the development of specialized ontology on chemical technology of reagents and especially pure substances [In Russian]. Reports of the Academy of Sciences. 2018; 479(5): 527-531. doi: 10.7868/S0869565218110117.
- Equipment for oil and gas processing, chemical and petrochemical industries: textbook [In Russian]. under the general editorship of A.S. Timonin. Moscow; Vologda: Infra-Engineering. 2022. 948 p.
- Denisova OA, Dmitrieva SYu. SMART-standards: normative documents for the digital economy of the future [In Russian]. Standards and quality. 2023; 6: 42-44.
- Denisova OA, Dmitrieva SYu. SMART-standardization in Russia [In Russian]. Standards and quality. 2023; 7: 42-46.
- Dmitrieva SYu, Kubyshkin OI, Kerimova VV. Architecture and data formats in SMART standards: introduction [In Russian]. Standards and Quality. 2024; 3: 34-38.
- Denisova O.A., Dmitrieva S.Yu. PTK 711 «Smart standards»: summing up the interim results [In Russian]. Stand-ards and quality. 2024; 6: 62-67. doi: 10.35400/0038-9692-2024-6-128-24.
- Project Technical Committee 711 «Smart standards» [In Russian]. URL:https://www.gostinfo.ru/pages/Standardization/ptk711.
- PNST 864-2023. SMART standards. General provisions [In Russian]. Date of introduction 2024-02-01.
- GOST R 59277 2020. Artificial intelligence systems. Classification of artificial intelligence systems [In Russian]. Date of introduction 2021-03-01. Moscow: Standartinform 2021. 16 p.
- Maksimov NV, Shirokov VI, Shamanin AYu. An approach to the development of ontology for the subject area of electric power industry based on ISO 15926, IEC 61970 standards [In Russian]. Automation of management pro-cesses. 2019; 2(56): 59-66. EDN: IBOXMW.
- Lisin VA, Seriy AS, Sidorova EA. A model for representing the ontology of subject areas based on graph data-bases [In Russian]. Bulletin of Novosibirsk State University. Series: Information Technology. 2022; 20(4): 24-38. doi: 10.25205/1818-7900-2022-20-4-24-38.
- Zagorulko GB. A model of comprehensive support of intelligent DSS development [In Russian]. Ontology of de-signing. 2019; 9(4): 462-479. doi: 10.18287/2223-9537-2019-9-4-462-479.
- Poletaeva EV, Gorlov IV. Solving the problems of synthesis of production systems based on the ontology of the subject area of mechanical engineering [In Russian]. Bulletin of the Tver State Technical University. Series: Technical Sciences. 2019; 2(2): 40-50. EDN: JVLHRM.
- Poletaeva E.V., Gorlov I.V. Implementation of the ontology handler of the subject area of mechanical engineering [In Russian]. Bulletin of the Tver State Technical University. Series: Technical Sciences. 2023; 4(20): 76-83. doi: 10.46573/2658-5030-2023-4-76-83.
- Antonov A.A., Bykov A.N., Chernyshev S.A. Review of existing methods for forming domain ontology in modeling [In Russian]. International Journal of Information Technology and Energy Efficiency. 2021; 6(22): 12-17. EDN: WMBSEO.
- Shishenkov M.A. Approaches to automating processes of working with ontological resources [In Russian]. Ontol-ogy of designing. 2024; 14(2): 256-269. doi: 10.18287/2223-9537-2024-14-2256-269.
- TU 3612-024-00220302-02. Shell-and-tube heat exchangers with fixed tube grids and shell-and-tube heat ex-changers with a temperature compensator on the casing [In Russian]. JSC «VNIIneftemash». 2002. 112 p.
- GOST R ISO 10303-1-99. Production automation systems and their integration. Presentation of product data and exchange of this data. Part 1. General concepts and fundamental principles [In Russian]. Date of introduction 1999-09-22. Moscow: IPK Publishing House of Standards 1999. 16 p.
Supplementary files













