Построение экосистемы знаний на основе ит-инфраструктуры системных исследований в энергетике
- Авторы: Массель Л.В.1, Массель А.Г.1
-
Учреждения:
- Институт систем энергетики им. Л.А. Мелентьева СО РАН
- Выпуск: Том 19, № 4 (2023)
- Страницы: 78-87
- Раздел: Математическое моделирование и информационные технологии
- URL: https://bakhtiniada.ru/1816-9228/article/view/279720
- DOI: https://doi.org/10.18822/byusu20230478-87
- ID: 279720
Цитировать
Полный текст
Аннотация
Цель исследования: построение Экосистемы знаний в области энергетики.
Объект исследования: энергетические объекты и системы и топливно-энергетический комплекс в целом.
Предмет исследования: методы и технологии построения экосистем знаний.
Методы исследования: системный анализ, математическое и семантическое моделирование, методы построения баз знаний и инструментальных средств (сервисов) работы с ними.
Основные результаты исследования: обсуждаются основные понятия экосистем знаний с использованием обзора зарубежных источников. Показана возможность использования ИТ-инфраструктуры системных исследований в энергетике как научного прототипа экосистемы знаний в энергетике. Предлагается разработка Экосистемы знаний в энергетике на основе ИТ-инфраструктуры системных исследований в энергетике, и представлена ее архитектура, включающая модели, инструментальные средства и цифровых двойников.
Ключевые слова
Полный текст
Введение
Построение экосистем знаний, под которыми понимают новый подход к управлению знаниями, за рубежом является активно развивающимся направлением. Термин «биологические экосистемы», первоначально введенный британским ботаником Артуром Тэнсли в 1930-х годах, отражает непрерывную совместную эволюцию организмов, которые приспосабливаются к внешним изменениям и нарушениям, ощущаемым в окружающей их среде [1]. За рубежом термин «экосистема» в последнее время используется как метафора для описания организации взаимозависимых субъектов (например, клиентов, поставщиков, конкурентов), которые коллективно создают ценности и используют возможности для роста и инноваций, этот термин часто использовался в литературе по промышленному маркетингу [2, 3].
По мере развития тенденции цифровой экономики в РФ получил распространение термин «Цифровая экосистема», под которым понимают сеть взаимосвязанных цифровых технологий, платформ и услуг, взаимодействующих друг с другом для создания ценности для бизнеса и потребителей. Примеры: Apple, Microsoft, Google, Tesla, Amazon, в России: Сбер, Яндекс, МТС, Магнит и другие громкие бренды. Авторами экосистема знаний рассматривается как развитие и специализация цифровой экосистемы [4].
Идея «Экосистемы знаний» представляет собой подход к управлению знаниямиhttps://ru.wikipedia.org/wiki/%D0%A3%D0%BF%D1%80%D0%B0%D0%B2%D0%BB%D0%B5%D0%BD%D0%B8%D0%B5_%D0%B7%D0%BD%D0%B0%D0%BD%D0%B8%D1%8F%D0%BC%D0%B8, направленный на развитие взаимодействий между участниками обмена (агентами), упрощение процесса принятия решений и стимулирование инноваций благодаря эволюции сотрудничества между агентами [5, 6].
Экосистемы знаний включают взаимосвязанные знаниевые ресурсы, базы данных, экспертов. Выделяют основные составляющие экосистемы знаний: 1) технологическое ядро; 2) критические взаимосвязи; 3) инструменты и агенты знаний; 4) исполнительные действия [7]. Понятия и применение экосистем знаний достаточно хорошо проработаны за рубежом, подробный обзор работ в этом направления дается в [8].
Экосистемы знаний подчеркивают процесс участия разработчиков и/или пользователей экосистемы в создании, изучении и использовании общей базы знаний на благо всех участников (акторов). Участие в экосистеме также позволяет субъектам превращать первично приобретенные знания в новые знания для коммерциализации продуктов или услуг или в качестве средства открытия новых бизнес-моделей или процессов, которые они не смогли бы реализовать, если бы полагались только на индивидуальные компетенции [9].
Поскольку экосистемы знаний сосредоточены на «процессе коллективного обмена знаниями», знания используются как наиболее важное средство взаимодействия между его участниками. Результатом на уровне экосистемы обычно являются знания, основанные на исследованиях, и связанные с ними приложения, в которых участники экосистемы совместно создают и исследуют новые знания в качестве общего ресурса. В этом отношении экосистемы знаний – это «организации, состоящие из различных акторов, объединенных совместным поиском ценных знаний, и в то же время обладающих независимой деятельностью за пределами экосистемы знаний» [10-12].
Одним из ключевых является понятие «артефакты». В контексте экосистемы артефакты относятся к продуктам и услугам, входам и выходам (включая материальные и нематериальные ресурсы), которые совместно создаются всеми участниками как выход на уровне экосистемы [13].
В сравнении с большинством других типов экосистем в экосистемах знаний организации-участники ориентированы на исследование знаний, при этом их исследования носят широкий и общий характер, чтобы фирмы и другие участники экосистемы могли адаптировать или модифицировать их в зависимости от их соответствующих контекстов и потребностей.
Субъектов, которые охватывают структуру экосистемы знаний и основную организацию, можно разделить на две категории: 1) субъекты, организации и отдельные лица, которые вносят свой вклад в обмен, исследование и создание центральной базы знаний для совместного использования (участники); 2) члены экосистемы, которых, в первую очередь, интересует использование общей базы знаний для дальнейших инноваций, рынка или технологического развития (бенефициары). Эти две категории не обязательно исключают друг друга, и вкладчики (участники) могут стать членами-бенефициарами и наоборот. Важно различать эти две категории, поскольку каждая из них вносит уникальный вклад в экосистему [14].
В России проблематика экосистем знаний проработана гораздо хуже, что подтверждается, в том числе, расхождениями в терминологии. Например, в [15] используется термин «знаниевые экосистемы» В [16] используется термин «экосистема управления знаниями», которая позиционируется, как фактор развития промышленности (ссылки в статьях приводятся только на русскоязычные источники). Важность проблемы управления знаниями подчеркивается в [17]. В ней отмечается, что существующие подходы к управлению знаниями (УЗ) в российских компаниях носят пока фрагментарный характер, фокусируясь лишь на отдельных аспектах УЗ (например, на информационных технологиях).
Из вышесказанного можно сделать вывод, что разработка методологии построения и использования экосистем знаний, как нового подхода к управлению знаниями, является актуальной, но недостаточно проработанной в нашей стране. Кроме того, как в российских, так и в зарубежных источниках не рассматриваются технологии, используемые для построения экосистем знаний.
Постановка научной проблемы состоит в разработке концепции, методов и технологий построения экосистем научных знаний, как нового подхода к управлению знаниями, на примере исследований энергетики. Актуальность решения этой проблемы обусловлена в первую очередь возрастанием в современном мире роли управления знаниями (УЗ), из-за влияния ряда причин [17]: 1) в эпоху информационных технологий (ИТ) компании получили доступ к такому большому объему информации (как внутренней, так и из внешней среды), что идентификация актуальной и ценной для принятия решений информации требует значительных усилий; 2) за счет постоянных изменений внешней среды знания достаточно быстро теряют свою актуальность, следовательно, компаниям необходимо оперативно находить и применять новые знания; 3) все больше компаний понимают, что ошибки и игнорирование проблематики УЗ может привести к фатальным последствиям; часто неудачи вызваны отсутствием четкой стратегии УЗ, или чрезмерными надеждами на возможности информационных технологий, а также, в ряде случаев, низкой профессиональной грамотностью в теории и практиках УЗ в российских компаниях.
В научных организациях эта проблема также полностью не осознана, например, низкая востребованность научных результатов академических институтов, в частности, связанных с исследованиями энергетики, в том числе, связана с тем, что неявные знания ученых и получаемые научные результаты не трансформируются в прагматические знания, которые могут быть применены в энергетических организациях, а это невозможно сделать без разработки теоретических основ, методов и средств управления знаниями. В статье рассматривается подход, развиваемый коллективом под руководством авторов[1], в котором ИТ-инфраструктура системных исследований в энергетике предлагается как научный прототип экосистемы знаний в энергетике.
Результаты и обсуждение
ИТ-инфраструктура системных исследований в энергетике как научный прототип экосистемы знаний
Под руководством авторов выполняется проект по госзаказу ИСЭМ СО РАН «Методология построения ИТ-инфраструктуры для разработки интеллектуальных систем управления развитием и функционированием систем энергетики» (2021–2025 гг.). Название проекта отражает цель создания ИТ-инфраструктуры. Для краткости далее будем ее называть «ИТ-инфраструктура системных исследований энергетики».
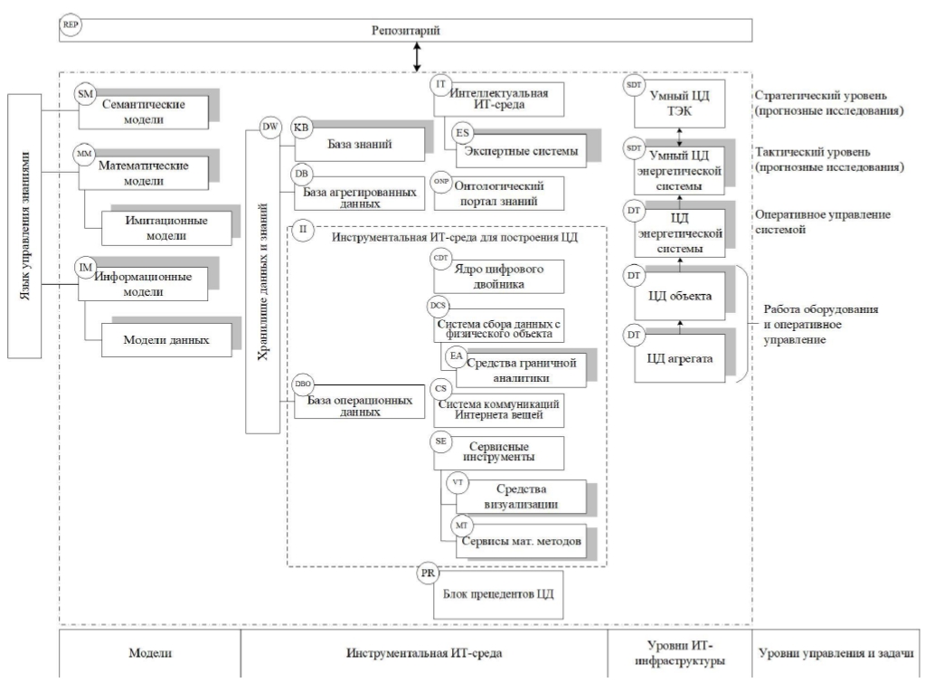
Архитектура ИТ-инфраструктуры приведена на рисунке 1.
Общие комментарии к рис. 1.
Представленная архитектура ИТ-инфраструктуры отражает модели, программные компоненты и технологии для четырех уровней ИТ-инфраструктуры (агрегат, объект энергетики, энергетическая система и ТЭК в целом) и соответствующих уровней управления (оперативное управление объектами и агрегатами; оперативное управление энергосистемами; тактический и стратегический уровни управления).
Выделенные пять компонентов программного обеспечения, необходимых для создания цифровых двойников и умных цифровых двойников [18], объединены в Инструментальную ИТ-среду для построения ЦД (II) и включают:
- Ядро цифрового двойника (CDT) – предметно ориентированные (по уровням ИТ-инфраструктуры) математические (в т. ч. имитационные) и информационные модели.
- Систему сбора данных с физического объекта (DCS) – системы наблюдения, распознавания и сбора данных, системы мониторинга и управления, обеспечивающие сбор данных с физического объекта, мониторинг и управление физическим объектом (физический элемент/физическая часть двойника). Отдельно выделены средства, реализующие технологию «Edge Computing» (граничные вычисления) – сбор, обработка и анализ данных на периферийных устройствах сети рядом с источником информации.
Рисунок 1 – Архитектура ИТ-инфраструктуры системных исследований в энергетике
- Системы, обеспечивающие хранение собранных данных, – классические СУБД (Oracle, MS SQL, DB2), СУБД с открытым исходным кодом (PostgreSQL), облачные хранилища (S3, RedShift, Greenplum), распределенные файловые системы HDFS и др. Отдельно выделены операционные базы данных (DBO), которые хранят данные для поддержки бизнес-процессов и деятельности организации, и агрегированные базы данных (DB), также называемые хранилищами данных и содержащих в агрегированном виде данные, полученные из операционных, внешних и других баз данных, которые были очищены, преобразованы и каталогизированы таким образом, чтобы они могли использоваться для интеллектуального анализа данных, онлайн-аналитической обработки и других форм бизнес-анализа, а также для поддержки принятия решений. DBO и DB выделены как часть хранилища данных и знаний (DW).
- Сервисные элементы, предоставляющие сервисы и интерфейс для клиентов (SE), – инструменты для поддержки сервисов оптимизации, математического моделирования, прогнозирования и т. д. Отдельно выделены средства визуализации (VT), которые в зависимости от класса решения задач могут реализовывать 3D-визуализацию, дополненную реальность, сетевую визуализацию и т. д. данных, математических моделей, результатов вычислений, включая автоматизированную генерацию отчетов в рамках технологических процессов, процессов проектирования, мониторинга, обучения сотрудников, отображения эксплуатационного состояния (в реальном времени), виртуальные учебные симуляторы и т. д. Кроме того, выделены сервисы для поддержки математических методов (MT) – методо-ориентированные агенты-сервисы, типовые «решатели».
- Систему коммуникаций (CS) – платформу Интернета вещей (IoT), обеспечивающую связи между вышеперечисленными элементами.
Методы искусственного интеллекта и вышеперечисленные пять программных компонентов, необходимых для построения DT, интегрируются в SDT.
Для управления энергетическими объектами достаточно использовать традиционные DT. При управлении энергосистемами могут потребоваться элементы интеллектуальных технологий, а при стратегическом управлении (управлении развитием топливно-энергетического комплекса) потребуется умный цифровой двойник (Smart Digital Twin – SDT).
Формализованные модели DT и SDT описаны авторами в [19]. Разработанные в авторском коллективе прецеденты цифровых двойников возобновляемых источников энергии рассмотрены в [20].
Дополнительные комментарии к рис. 1:
IT – Интеллектуальная ИТ-среда – многоагентная инструментальная среда для проведения системных исследований, включающая агенты-сервисы семантического моделирования, экспертные системы (ES) и сервисные инструменты. Формализованную модель интеллектуальной ИТ-среды можно представить как VIT = {O, MC, MS, MB, ES, TV}, где {О} – множество онтологий, {MC} – множество когнитивных моделей, {MS} – множество событийных моделей, {MB} – множество вероятностных (БСД) моделей, ES – экспертные системы, – инструментальные средства поддержки ИТ-среды, включающие описание знаний, представленных в виде онтологий, когнитивных, событийных и вероятностных (БСД) моделей и средства манипулирования ими [21].
DW – Хранилище данных и знаний, включающее базы знаний (KB), агрегированные базы данных и операционные базы данных.
REP – Репозитарий – программный компонент, обеспечивающий доступ к хранилищу данных и знаний, содержащий его метоописание.
На основе предыдущих разработок [22], была разработана структура Хранилища данных и знаний и обеспечения доступа к ним на основе Репозитария. Репозитарий предоставляет доступ к агрегированным сведениям, хранящимся в базах данных; семантическим моделям, хранящимся в базах знаний; различным отчётным данным и статьям, которые хранятся в файловых хранилищах.
Репозитарий включает в себя: пользовательский интерфейс; прикладной программный интерфейс (API); компонент метаописаний знаний и данных, к которым Репозитарий предоставляет доступ; служебную базу данных. Архитектура Репозитария представлена на рис. 2.
Рисунок 2 – Архитектура Репозитария
Для интеграции семантических, математических и информационных моделей предлагается использовать язык управления знаниями, который разрабатывается на основе реализованного ранее языка ситуационного управления CML (Contingency Management Language). CML включает в себя две основных составляющих (D, M) [23]: 1) компонент описания знаний D – позволяет описывать ситуации, сценарии, управляющие воздействия; 2) компонент манипулирования знаниями M – позволяет вызывать инструментальные средства и использовать семантические модели и модели знаний. В рамках предыдущих исследований была выполнена реализация CML для использования его при разработке интеллектуальной системы для поддержки принятия стратегических решений (ИСППР) в энергетике (получено свидетельство о регистрации программ для ЭВМ [24]).
Одним из важных компонентов при создании экосистемы знаний в энергетике является онтологический портал, разработка которого выполняется на основе технологии построения интеллектуальных научных Интернет-ресурсов (ИНИР), разработанной в Институте систем информатики им. А.П. Ершова СО РАН (Новосибирск). Особенностями технологии ИНИР являются использование онтологий в качестве средства представления и систематизации знаний и ориентация на экспертов – специалистов в тех областях знаний, для которых создаются ресурсы.
Пример метаонтологии, описывающей основные направления системных исследований в энергетике и включенной в состав онтопортала, приведен на рисунке 3 (разработана сотрудницей отдела Т.Н. Ворожцовой).
Рисунок 3 – Метаонтология основных направлений системных исследований в энергетике
Принципы построения онтологического портала: 1) структурирование онтологий (онтологии предметной области, онтологии ресурсов); 2) использование базовых онтологий (базовая онтология научной деятельности, базовая онтология задач и методов, базовая онтология ресурсов); использование паттернов онтологического проектирования. На первом этапе (для контактов с экспертами – энергетиками онтологии представляются в графическом виде, и затем описываются на языке OWL в системе Protégé.
Заключение и выводы
В статье представлен подход к построению Экосистемы знаний в энергетике, основанный на развитии и адаптации разрабатываемой под руководством авторов ИТ-инфраструктуры системных исследований в энергетике. Рассмотрены основные понятия в области экосистем знаний, преимущественно на основе обзора зарубежной литературы. Отмечается, что в нашей стране направление «Экосистемы знаний» практически не развито.
Предложено рассматривать ИТ-инфраструктуру системных исследований в энергетике, как научный прототип Экосистемы знаний в энергетике. Приведена ее архитектура, которая включает как Хранилище баз данных и знаний, так и совокупность сервисов, образующих Инструментальную среду Экосистемы знаний. В качестве ядра Экосистемы знаний предлагается рассматривать создаваемый, совместно с коллегами из ИСИ СО РАН, портал знаний в области энергетики, основанный на использовании онтологий.
Для интеграции моделей, являющихся основой баз знаний, предложено использовать реализованный под руководством авторов язык управления знаниями. Кроме того, предлагается расширить экосистему знаний путем включения инструментальных средств построения цифровых двойников и умных цифровых двойников, а также их прецедентов, разрабатываемых, в том числе, для использования в научных исследованиях. В архитектуре ИТ-инфраструктуры показана возможность их применения на разных уровнях управления энергетикой.
Представляется, что ИСЭМ СО РАН может выступить в роли основного разработчика Экосистемы знаний в энергетике; организациями-участниками могут быть научно-исследовательские организации энергетического профиля, бенефициарами (пользователями) – энергетические факультеты (институты) ВУЗов и промышленные организации (ассоциации), работающие в области энергетики. Как было сказано выше, они могут совмещать эти роли (быть одновременно разработчиками и пользователями).
Авторский коллектив имеет научные прототипы основных компонентов Экосистемы знаний (получены более 30 свидетельств о государственной регистрации баз данных и программ для ЭВМ).
В целом выполняемая работа может внести существенный вклад в разработку как теоретических основ, методов и средств управления знаниями, так и в интеграцию знаний в области энергетики и создание предпосылок для получения новых знаний в этой области.
Благодарности. Результаты получены в рамках проекта по госзаказу ИСЭМ СО РАН, № темы: FNEU-2021-0007, рег. № АААА-А21-121012090007-7.
1 Отдел Систем искусственного интеллекта в энергетике ИСЭМ СО РАН, возглавляемый Л.В. Массель
Об авторах
Людмила Васильевна Массель
Институт систем энергетики им. Л.А. Мелентьева СО РАН
Автор, ответственный за переписку.
Email: massel@isem.irk.ru
доктор технических наук, профессор, главный научный сотрудник, заведующая отделом Систем искусственного интеллекта в энергетике
Россия, ИркутскАлексей Геннадьевич Массель
Институт систем энергетики им. Л.А. Мелентьева СО РАН
Email: amassel@gmail.com
кандидат технических наук, старший научный сотрудник отдела Систем искусственного интеллекта в энергетике
Россия, ИркутскСписок литературы
- Kelly, E. Business Ecosystems Come of Age; Business Trends; Industry Report; Deloitte Uni-versity Press: London, UK, 2015. – Рp. 1–17.
- Velu, C. Knowledge Management Capabilities of Lead Firms in Innovation Ecosystems. AMS Rev. 2015, 5. – Рр.123–141.
- Zhang, J. Z.; Watson, G.F., IV. Marketing Ecosystem: An Outside-in View for Sustainable Advantage. Ind. Mark. Manag. 2020, 88. – Рр. 287-304.
- Массель, Л. В. Экосистема знаний как развитие и специализация цифровой экосистемы / Л. В. Массель. – Текст : непосредственный // Труды Международного научно-технического конгресса «Интеллектуальные системы и информационные технологии – 2023». Научн. издание в 2-х томах, 2023. – Т. 2. –Таганрог : Издатель Ступин С. А. – С. 155–164.
- Paul Shrivastava. Knowledge Ecology: Knowledge Ecosystems for Business Education and Training (1998). Архивная копия от 25 августа 2017 на Wayback Machine.
- David A. Bray. Knowledge Ecosystems: A Theoretical Lens for Organizations Confronting Hyperturbulent Environments (2007).
- Homa Bahrami,J. Stuart Evans. The Research Laboratory: Silicon Valley's Knowledge Ecosys-tem, in Super-Flexibility for Knowledge Enterprises. Springer (2005).
- Jeandri Robertson. Competition in Knowledge Ecosystems: A Theory Elaboration Approach Using a Case Study. Sweden (2020). – URL: https://www.mdpi.com/2071-1050/12/18/7372. Дата доступа 11.04.2023
- Järvi, K.; Almpanopoulou, A.; Ritala, P. Organization of Knowledge Ecosystems: Prefigurative and Partial Forms. Res. Policy 2018, 47. – Рp. 1523–1537.
- Bathelt, H.; Cohendet, P. The Creation of Knowledge: Local Building, Global Accessing and Economic Development-Toward an Agenda. J. Econ. Geogr. 2014, 14. – Рp. 869–882.
- Scaringella, L.; Radziwon, A. Innovation, Entrepreneurial, Knowledge, and Business Ecosys-tems: Old Wine in New Bottles? Technol. Forecast. Soc. Chang. 2018, 136. – Рp. 59–87.
- Valkokari, K. Business, Innovation, and Knowledge Ecosystems: How They Differ and How to Survive and Thrive within Them. Technol. Innov. Manag. Rev. 2015, 5. – Рp. 17–24.
- Granstrand, O.; Holgersson, M. Innovation Ecosystems: A Conceptual Review and a New Def-inition. Technovation 2020, 90-91, 102098.
- Trischler, J.; Johnson, M.; Kristensson, P. A Service Ecosystem Perspective on the Diffusion of Sustainability-Oriented User Innovations. J. Bus. Res. 2020, 116. –Рр. 552–560.
- Абузярова, М. И. Знаниевые экосистемы как доминирующий подход формирования но-вых моделей управления / М. И. Абузярова. – Текст : непосредственный // Экономика, предпринимательство и право, 2021.– Т. 11. – № 12. – С. 2259–2669.
- Шарипов, Ф. Ф. Экосистемы управления знаниями в отраслях промышленности / Ф. Ф. Шарипов. – Текст : непосредственный // Экономика. Налоги, Право, 2020. – №13 (2).– С. 54–60.
- Гаврилова, Т. А. Управление знаниями с российским акцентом: победы и поражения / Т. А. Гаврилова, А. И. Алсуфьев, Л. О. Кокоулина. – Текст : непосредственный // Иннова-ции, 2017. – № 1 (219). – С. 59–69.
- Прохоров, А. Цифровой двойник. Анализ, тренды, мировой опыт / А. Прохоров, М. Лы-сачев ; под редакцией А. И. Боровкова. – М. : ООО «АльянсПринт», 2020 – 401 с. – Текст : непосредственный.
- Массель, Л. В. Семантическое моделирование при построении цифровых двойников энергетических объектов и систем / Л. В. Массель, А. Г. Массель. – Текст : непосред-ственный // Онтология проектирования, 2023. – Т. 13. – № 1(47). – С. 44–45. doi: 10.18287/2223-9537-2023-13-1-470-480.
- Массель, Л. В. Построение цифровых двойников ветровой и солнечной электростанций на основе онтологического подхода / Л. В. Массель, А. Г. Массель, Н. И. Щукин, А. Р. Цыбиков, А. С. Лосев. – Текст : непосредственный // Автоматизация в промышленно-сти, 2022. – № 7. – С. 28-32. doi: 10.25728/avtprom.2022.07.04.
- Массель, Л. В. Интеллектуальные вычисления в исследованиях направлений развития энергетики / Л. В. Массель, А. Г. Массель. – Текст : непосредственный // Известия Том-ского политехнического университета. Управление, вычислительная техника и инфор-матика, 2012. – Т. 321. – № 5. – С. 135–141.
- Копайгородский, А. Н. Методы, технологии и реализация хранилища данных и знаний для исследований энергетики / А. Н. Копайгородский, Л. В. Массель. – Текст : непо-средственный // Вестник Южно-Уральского государственного университета, серия «Ма-тематическое моделирование и программирование», 2011. – № 4 (221). – Вып. 7. – С. 47–55.
- Массель, Л. В. Разработка языка ситуационного управления в интеллектуальной системе семиотического типа на основе онтологического инжиниринга / Л. В. Массель, А. Г. Массель. – Текст : непосредственный // Открытые семантические технологии проекти-рования интеллектуальных систем = Open Semantic Technologies for Intelligent Systems (OSTIS-2016) : материалы VI междунар. науч.-техн. конф. / отв. ред. В. В. Голенков. – Минск : БГУИР, 2016. – С. 65–70.
- Массель, Л. В. Интерпретатор языка ситуационного управления "Contingency Management Language" (ICML) / Л. В. Массель, А. Г. Массель, В. Р. Кузьмин. – Текст : непосредственный // Свидетельство о государственной регистрации программы для ЭВМ № 2020667564 РФ, 2020. – EDN HRZAIX.
Дополнительные файлы





