ОПЕРАТИВНОЕ ЦЕЛЕПОЛАГАНИЕ В ИЕРАРХИЧЕСКИХ ГРУППАХ АКТИВНЫХ ОБЪЕКТОВ. I. ВЫДЕЛЕННАЯ ГРУППА
- Авторы: Галиханов С.К.1, Федунов Б.Е.2, Юневич Н.Д.2
-
Учреждения:
- МАИ (национальный исследовательский ун-т)
- ФАУ “ГосНИИАС”
- Выпуск: № 4 (2023)
- Страницы: 105-120
- Раздел: ИСКУССТВЕННЫЙ ИНТЕЛЛЕКТ
- URL: https://bakhtiniada.ru/0002-3388/article/view/136879
- DOI: https://doi.org/10.31857/S0002338823030046
- EDN: https://elibrary.ru/EUKMBU
- ID: 136879
Цитировать
Полный текст
Аннотация
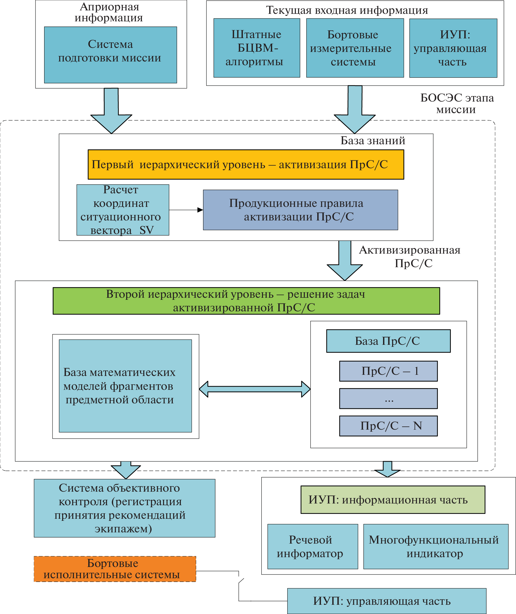
Статья посвящена проблематике оперативного целеполагания в иерархических группах активных (антропоцентрических) объектов, под которыми авторы понимают, прежде всего, группы летательных аппаратов, объединенные начальными и ситуационно возникающими миссиями. Перед началом функционирования группа объектов получает задание на миссию. При выполнении группой заданной миссии в целенаправленно или пассивно противодействующей среде возникает коллизия “Выполняемый этап миссии – Непосредственная угроза выполнению миссии”. Это заставляет группу решать задачу оперативного целеполагания. Создана методология решения таких задач, которая предусматривает: проведение системного анализа предметной области для выявления состава и взаимодействия необходимых для решения этих задач бортовых интеллектуальных систем тактического уровня; наличие раннее разработанных предметно независимых обликов баз знаний выявленных интеллектуальных систем; насыщение баз знаний этих систем конкретикой (выполняемой миссии, возникшей угрозы и конкретикой имеющихся в наличии на объектах средств противодействия ей). Полученное решение задачи оперативного целеполагания на беспилотных объектах сразу отправляется на реализацию, а на объектах, имеющих экипаж, решение реализуется только при его согласии. Приводится иллюстративный пример решения практически значимой задачи оперативного целеполагания в авиационной проблематике.
Об авторах
С. К. Галиханов
МАИ (национальный исследовательский ун-т)
Email: galikbwat@gmail.com
Россия, Москва
Б. Е. Федунов
ФАУ “ГосНИИАС”
Email: boris_fed@gosniias.ru
Россия, Москва
Н. Д. Юневич
ФАУ “ГосНИИАС”
Автор, ответственный за переписку.
Email: galikbwat@gmail.com
Россия, Москва
Список литературы
- Федунов Б.Е. Бортовые интеллектуальные системы тактического уровня для антропоцентрических объектов (примеры для пилотируемых летательных аппаратов). М.: Де Либри. 2018. 246 с.
- Федунов Б.Е. Бортовые оперативно советующие экспертные системы тактического уровня для пилотируемых летательных аппаратов – объекты разработки и эксплуатации // М. Изв. РАН. ТиСУ. 2016. № 4. С. 113–132.
- Желтов С.Ю., Федунов Б.Е. Оперативное целеполагание в антропоцентрических объектах с позиции концептуальной модели “Этап”. I. Структуры алгоритмов поддержки процесса решения задачи экипажем // М. Изв. РАН.ТиСУ. 2015. № 3. С. 57–71.
- Желтов С.Ю., Федунов Б.Е. Оперативное целеполагание в антропоцентрических объектах с позиции концептуальной модели “Этап”. II. Режимы работы бортовой оперативно советующей экспертной системы и диалоги ее с экипажем // М. Изв. РАН. ТиСУ. 2016. № 3. С. 55–69.
- Грибков В.Ф., Федунов Б.Е. Бортовая информационная интеллектуальная система “Ситуационная осведомленность экипажа боевых самолетов” // Интеллектуальные системы управления / Под ред. акад. РАН С.Н. Васильева. М. : Машиностроение, 2010. С. 108–116.
- Федунов Б.Е. “Электронный летчик”: “Точка невозврата” пройдена не будет. Бортовые оперативно советующие экспертные системы тактического уровня для пилотируемых летательных аппаратов // Авиапанорама. 2016. № 1. С. 9–20 (свободный доступ в Интернете).
- Федунов Б.Е. Решение задач по прецеденту в базах знаний бортовых интеллектуальных систем тактического уровня на этапах выполнения миссии подвижным объектом // М. Изв. РАН. ТиСУ. 2023. № 1.
- Патент на изобретение № 275 13 77 “Способ интеллектуальной поддержки экипажа летательного аппарата при выполнении этапа полета”. Патентообладатель ФГУП ГосНИИАС. Приоритет изобретения 29 октября 2020 г.
- Федунов Б.Е., Юневич Н.Д. Оперативный способ решения задач многокритериального выбора альтернативы в базах знаний бортовых оперативно советующих экспертных систем // М. Изв. РАН. ТиСУ. 2021. № 3. С. 111–128.
- Патент на изобретение № 272 45 73 “Система интеллектуальной поддержки командира группы истребителей сопровождения для этапа полета “Маршрут-1””. Патентообладатель ФГУП ГосНИИАС. Приоритет изобретения 22 ноября 2019 г.
- ГревцовН.М., Перчиц С.Н., Федунов Б.Е., Юневич Н.Д. Интеллектуальная поддержка командира группы истребителей сопровождения при решении им задачи возврата части группы, отразившей атаку истребителей противника // М. Изв. РАН. ТиСУ. 2018. № 4. С. 139–152.
- Галиханов С.К., Федунов Б.Е., Шигина М.А. Конструирование траекторий встречи в базах знаний БОСЭС-этапа полета // М. Изв. РАН. ТиСУ. 2022. № 3. С. 104–115.
- Архангельский Глеб. Корпоративный тайм-менеджмент. Энциклопедия решений. М.: ООО “Альпина Бизнес Букс”. 2008.
- Yitzhak F., Slowik L.H. Enriching Goal-Setting Theory With Time: An Integrated Approach // Academy of Management Review. 2004. V. 29. № 3. P. 404–422.
- Latham G.P. The Motivational Benefits of Goal-Setting // Academy of Management Executives. 2004. V. 18. № 4.P. 126–129.
- Locke E.A., Latham G.P. Building a Practically Useful Theory of Goal Setting and Task Motivation: A 35-Year Odyssey // American Psychologist. 2002. V. 57. № 9. P. 705–717.
- Terpstra D.E., Rozell El., J. The Relationship of Goal Setting to Organizational Profitability // Group & Organization Management. 1994. V. 19. P. 285–295.
- Buzikov M.E., Galyaev A.A., Guryev Yu.V., Titov K.B., Yakushenko E.I., Vassilyev S.N. Intelligent control of autonomous and anthropocentric on-board systems. // XIIIth Intern. Symposium “Intelligent Systems” (INTELS’18), St. Petersburg, Russia. Procedia Computer Science. 2019. V. 150. P. 10–18.
- Zabarankin M., Uryasev S., Murphey R. Aircraft Routing under the Risk of Detection // Naval Research Logistics, 2006. V. 53 (8). P. 728–747.
- Якушенко Е.И., Гурьев Ю.В., Эйдук В.И., Васильев С.Н., Добровидов А.В., Кулида Э.Л., Маслов Е.П., Ткаченко И.В., Вишневский А.М., Шлемов Ю.Ф. Бортовой комплекс управления для секретности морского подводного объекта с оперативно-консультативной системой // Информационные бюллетени компьютерных информационных технологий. 2012. Т. 10. С. 9–16.
- Galyaev A.A., Maslov E.P. On the Border Patrolling Problem // J. of Computer and Systems Sciences Intern. 2011. V. 50 (5). P. 837–846.
- Lomuscio A., Michaliszyn J. Verifying Multi-Agent Systems by Model Checking Three-valued Abstractions Imperial College London // Proc. 14th Intern. Conf. on Autonomous Agents and Multiagent Systems (AAMAS’2015). Istanbul. 2015. P. 189–198.
Дополнительные файлы











